en_US

exacqVision 24.09

Release Notes

    With the 24.09 software update for exacqVision, new features enhance system connectivity and usability. A key part of this update is the exacqVision Mobile app, which allows users to access video surveillance anytime, anywhere. The app leverages a new backend cloud service for more reliable connections to multiple Exacq systems. It ensures secure, seamless access without needing to forward firewall ports, simplifying setup. Designed for both security professionals and end users, this app delivers flexibility and efficiency for remote security management.

    exacqVision Mobile

    Introducing exacqVision Mobile

    • Access video surveillance anytime, anywhere.
    • Leverages a new backend cloud service for enhanced connectivity.
    • Secure and seamless connection to multiple Exacq systems.
    • Setup without the need to forward ports on your firewall.
    • Designed for both security professionals and end customers.

    Live Monitoring

    • Intuitively monitor live camera feeds in real-time.

    Recorded Footage Search

    • Quickly search and access recorded video footage with ease.

    Video Sharing

    • Easily share critical videos with your team and other stakeholders.

    Push Notifications

    • Receive instant push notifications for critical events.
    • Stay connected and informed no matter your location.

    Seamless Connection Experience

    • Simplified setup process with no web service required for exacqVision 24.09 & higher.

    Enhanced Security

    • Eliminates the need for port forwarding.
    • Automatically enforces TLS-encrypted connections for secure data transmission.

    Modernized User Experience

    • User-friendly interface for monitoring live video.
    • Efficient tools for quickly searching through recordings.
    • Streamlined video sharing capabilities to collaborate effectively with stakeholders.

    Get Started

    Download exacqVision Mobile Today

    • Explore the next generation of mobile video management.
    • Enhance your security operations with advanced mobile capabilities.


    Illustra LPR Camera

    Introducing Illustra LPR Support

    • Comprehensive end-to-end license plate recognition (LPR) solution.
    • Integrated seamlessly with exacqVision for enhanced functionality.
    • Utilizes Illustra cameras connected to Exacq systems.
    • Ideal for various customer segments:
      • Parking management entities
      • Corporate parking facilities
      • Hotels and residential areas
      • Campus security
      • Traffic monitoring
      • Gated communities
    • Detects license plate numbers accurately.
    • Enables automated actions based on plate recognition.
    • Supports a wide range of applications across different sectors.
    • Quick Vehicle Identification
    • Instantly identify vehicles at entrances and exits.
    • Automated Access Control
    • Perform checks against an “allow list” to grant or deny access automatically.
    • Create rules within exacqVision and configure camera allow lists with specific plates.
    • Enhanced Operations
    • Beyond gate operation:
      • Send emails or SMS notifications
      • Trigger recordings
      • Implement additional automated responses upon plate detection
    • Advanced Search Capabilities
    • Search for license plates across allow, deny, or custom lists within exacqVision.
    • Perform broad list-level searches or target individual plate numbers.
    • Filter searches by country, region, or partial license plate numbers for precise results..
    • Multiple Stream Management
    • Monitor multiple live video streams simultaneously.
    • Visual Identification
    • Assign different colors to plates based on their list category (e.g., allow, deny).
    • Colored bounding boxes help quickly identify and differentiate plates in real-time.

      Enhanced Security

    • Improve access control and monitoring with reliable license plate recognition.
    • Operational Efficiency

    • Automate routine tasks and reduce manual intervention in parking and security operations.
    • Scalability

    • Suitable for various scales, from small residential areas to large corporate campuses and traffic monitoring systems.
    • User-Friendly Integration

    • Easy setup and configuration within the exacqVision platform without the need for complex network adjustments.

    Get Started

    Implement Illustra LPR Support Today

    • Enhance your security and operational capabilities with our advanced LPR solution.
    • Contact our support team for assistance with setup and configuration.
    • Refer to Illustra collaterals for detailed information, including verticals and best practices guides.
    • Video Tutorial
    • Illustra LPR Cameras

    Wasabi logo

    S3 Integration

    Introducing Wasabi S3 Integration with exacqVision VMS

    • Combines Wasabi’s hot cloud storage with exacqVision Video Management System (VMS).
    • Provides an affordable, fully integrated cloud storage and VMS solution.
    • Enhances data security with Wasabi’s immutable buckets to prevent data loss.
    • Offers cost-effective and predictable pricing for video data storage.
    • Supports strategic and budget-conscious decisions while maintaining long-term, high-quality video capabilities.

    Disaster Recovery

    • Enhanced Resilience
    • Reduces dependency on on-premises hardware.
    • Supports elastic storage needs for scalability.
    • Offsite Protection
    • Ensures mission-critical cameras and video are protected offsite.
    • Facilitates a robust disaster recovery strategy.
    • Immutable Storage
    • Provides storage immutability based on retention policies to prevent data tampering.

    Elastic Storage Solutions

    • Scalable Storage Capacity
    • Handles large volumes of data from high-resolution cameras and extended retention periods.
    • Overcomes storage capacity challenges with a hybrid cloud solution.
    • Hybrid Cloud Benefits
    • Combines on-premises and cloud technology for optimal data protection.
    • Protects against cyber-attacks, hard drive failures, and physical tampering.
    • Bottomless Storage
    • Allows exacqVision users to seamlessly add storage as demand grows.
    • Designed to meet the needs of large enterprise camera deployments.

    Compliance and Accessibility

    • Instant Accessibility
    • Video stored in Wasabi cloud is instantly accessible via exacqVision.
    • Enables easy recall of video surveillance files anytime, anywhere.
    • Regulatory Compliance
    • Meets strict industry requirements for data redundancy and offsite availability.
    • Ensures compliance with regulations requiring secure and accessible video storage.

      Cost Efficiency

    • Affordable storage solutions with predictable pricing models.
    • Reduces overall costs associated with on-premises storage infrastructure.

      Data Security

    • Immutable buckets ensure data integrity and protection against loss or tampering.
    • Enhanced security measures safeguard mission-critical video data.

      Scalability and Flexibility

    • Easily scale storage capacity to match growing surveillance data needs.
    • Flexible storage options support diverse deployment sizes, from small facilities to large enterprises.

      Operational Efficiency

    • Simplifies storage management with a fully integrated cloud solution.
    • Streamlines access and retrieval of video data for faster decision-making.

      Compliance Assurance

    • Supports industries with stringent data storage and retention requirements.
    • Facilitates adherence to regulatory standards for video surveillance data.

    Additional Resources

    Integration Tutorial

    • Watch Wasabi’s video on the Wasabi S3 and exacqVision integration for a comprehensive overview:
    • Watch Integration Video


    AI Metadata Enhancements

    Overview

    • Performance optimizations for AI metadata flow between exacqVision client and server.
    • Designed for deployments with multiple client and VMS instances interacting with numerous AI cameras.
    • Enhances user experience by efficiently managing voluminous metadata.

    AI Metadata Performance Improvements

    • Optimized Metadata Flow
    • Server sends metadata to the client only when necessary for display.
    • Reduces CPU usage and network bandwidth utilization.
    • Enhances client responsiveness, especially in large-scale deployments.
    • Improved User Experience
    • Smooth operation in environments with multiple client and VMS instances.
    • Efficient handling of metadata from numerous AI cameras.

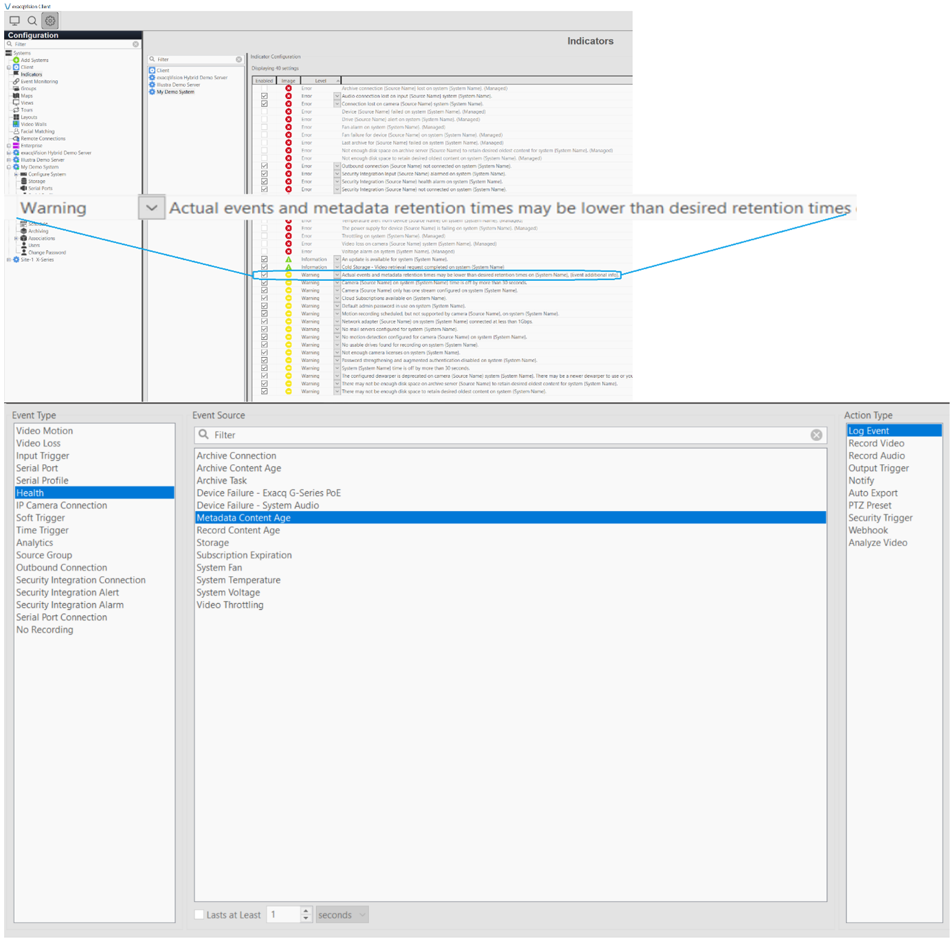
    AI Metadata Retention Time Notifications

    • Real-Time Retention Alerts
    • Users receive real-time notifications when retention time frames for metadata are not met.
    • Applicable to events such as person detection and frame-by-frame bounding box information.
    • Independent Retention Controls
    • Two retention settings (e.g., for different metadata types) are independently controllable by the user.
    • Users are notified when actual retention is lower than the desired retention time.
    • Metadata Content Age Health Event
    • Introduction of a new health event called “Metadata Content Age.”
    • Available in Event Linking for enhanced monitoring and management.

      Enhanced Performance

    • Improved efficiency in metadata transmission leads to lower CPU and network usage.
    • Faster client responsiveness ensures a smoother user experience.

      Scalability

    • Optimizations support deployments with multiple clients and VMS instances.
    • Capable of handling large volumes of metadata from numerous AI cameras.

      Proactive Monitoring

    • Real-time notifications help maintain desired metadata retention standards.
    • Enhanced visibility into metadata retention issues allows for timely interventions.

      Resource Optimization

    • Efficient use of system resources ensures better performance and reliability.
    • Reduces the need for extensive hardware resources by optimizing data flow.

    Additional Resources

    Event Linking Documentation

    • Learn more about configuring and utilizing the new “Metadata Content Age” health event now available in Event Linking.

    Enterprise Manager (EM) Enhancements

    Overview

    • Updates in version 24.09 focusing on license pool auditing and performance improvements.
    • Aimed at providing a more robust and efficient Enterprise Manager experience.

    EM Audit License Pool Changes

    • License Pool Auditing
    • Ability to audit changes to the Enterprise Manager License pool.
    • Track adding and removing licenses from the pool.
    • Monitor changes in the number of licenses assigned to individual NVRs.

    EM Performance Improvements

    • Optimized Database Operations
    • Enhanced performance and robustness through optimized database operations.
    • Improved Cache Management
    • Better cache management within the software for increased efficiency.
    • API Layer Enhancements
    • Pagination Feature Added
    • Pagination added to all EM API endpoints.
    • Facilitates manageable processing of API call responses.
    • Allows control over the size of result sets returned from the database.
    • Enhances handling of sensitive queries and stored procedures.

    Axis Thermometry Support

      Overview

    • Integrates Axis thermal cameras with exacqVision.
    • Captures images based on heat radiating from organic and inorganic objects.
    • Total darkness
    • Shadows
    • Glaring light
    • Capable of seeing through smoke and light fog.

    Challenging Environments

    • Remote image capture using thermal signatures.
    • Reliable performance regardless of visibility conditions.

    Application Areas

    • Suitable for surveillance in:
      • Hospitals
      • Schools
      • Jails
    • Ensures privacy by avoiding identifiable images.
    • Maintains personal integrity during monitoring.

    Predictive Maintenance

    • Monitors equipment temperatures remotely.
    • Sends notifications when:
      • Temperature exceeds set thresholds.
      • Temperature fluctuates rapidly.
    • Enables early fire detection and prevention of overheating.
    • Reduces unwanted downtime through proactive alerts.

    Applicable Sectors

    Data Center Protection

    • Monitor various equipment and infrastructure.
    • Enhance security and operational efficiency.

    Industrial Settings

    • Observe pipes and machinery for early signs of overheating.
    • Prevent equipment failures and ensure safety.

    Small Business Monitoring

    • Track freezer temperatures to ensure proper storage conditions.
    • Maintain product integrity and comply with safety standards.

    ONVIF Profile S & M Compliance

    Enhanced exacqVision VMS Compliance

    • Now compliant with ONVIF Profile S and Profile M standards.
    • Ensures seamless integration with a wide range of ONVIF-compliant devices and cameras.

    Profile S Compliance

    • Video Streaming Control
    • Configure, request, and control video streaming over IP networks.
    • Compatible with any Profile S compliant device or camera.

    Profile M Compliance

    • Metadata Streaming Control
    • Utilize Profile M interfaces to configure, request, and control metadata streaming.
    • Supports metadata from Profile M compliant devices or cameras.

    AI Object Detection Integration

    • ONVIF Compliant Cameras
    • Use any ONVIF-compliant camera for AI-based object detection.
    • Supports detection of persons and vehicles with metadata integration in exacqVision.

    Increased Compatibility

    • Broadens the range of supported cameras and devices through ONVIF compliance.

    Sales Enablement

    • Listing on ONVIF Official Website serves as proof of compliance.
    • Facilitates use in RFPs, bids, and projects requiring ONVIF compliance.

    Seamless Integration

    • Simplifies the setup and management of video and metadata streams from diverse ONVIF-compliant devices.

    Enhanced Flexibility

    • Allows customers to leverage existing ONVIF-compliant infrastructure with exacqVision VMS.

    Compliance Information

    ONVIF Listing

    • Verified compliance enhances trust with camera manufacturers and partners.
    • Supports successful referencing in sales and project documentation.